whatsapp

Do you have a project in your
mind? Keep connect to me.

Contact Me

Subscribe

Receive newsletter from CodificandoAI. Day a Day latest news on artificial intelligence.
About

A.I inference model for -Clothes Virtual try-on-.

Personalize Your Style, Capture Your Image and Preview it on Various Dresses on Your Fashion E-commerce Website

Learn More

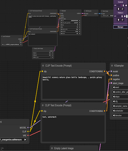
TextToImage generated

Prompts examples

Load More

Demo Fashion Model

Visionary CEO of NVIDIA, your contributions to A.I. are unparalleled!

Image-based virtual try-on, which renders an image of a person wearing a curated garment, given a pair of images depicting the person and the garment, respectively, adapt existing exemplar-based inpainting diffusion models for virtual try-on with GAN-based.
NVIDIA
+

A.I. products

+-

Happy global clients

+ -

Project completed

+

Models Used

whatsapp

Let’s disscuse make
something cool together